Ein wenig klarer wurde es, danke.
Aber die Frage ist nun, warum möchtest du die Aktualisierung des LV erstmal unterbinden?
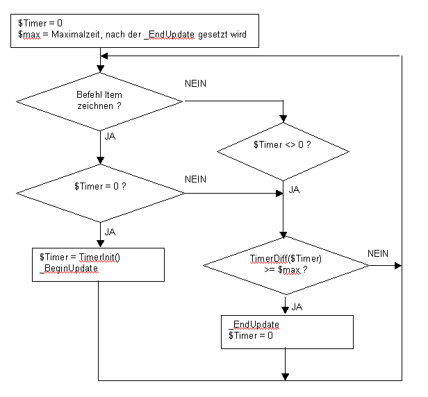
ZitatDa ich den Inhalt des ListViews immer wieder verändere, sollte auch das Redraw gestoppt werden, während ich z.B. die Spaltenbreite einstelle.
Normalerweise gibt es dazu ja _GUICtrlListView_BeginUpdate und _GUICtrlListView_EndUpdate, aber das scheint den WM_NOTIFY nicht wirklich zu interessieren, oder gibt es da auch was dazu?
Dieser Teil enthält zwar die Beantwortung, aber eben diesen verstehe ich nicht.
In kurz:
Warum willst du die Aktualisierung verzögern?