PSPad4AutoIt3 v2.0.0 beta (2021-04-16)
| German | English |
|---|---|
| Alle Teile sind
Freeware. PSPad4AutoIt3 besteht aus dem Editor PSPad und dem Improvement Kit, und kann als portable Editor-IDE für AutoIt3 genutzt werden. Der Autor von PSPad Editor ist Jan Fiala. Ich (Professor Bernd) bin nur der Autor des Improvement Kit's. Kontakt: |
All parts are freeware. PSPad4AutoIt3 consists of the editor PSPad and the Improvement Kit, and can be used as a portable editor IDE for AutoIt3. The author of the PSPad Editor is Jan Fiala. I (Professor Bernd) am only the author of the Improvement Kit. Contact us: |
Version 1.1.0 beta - Full
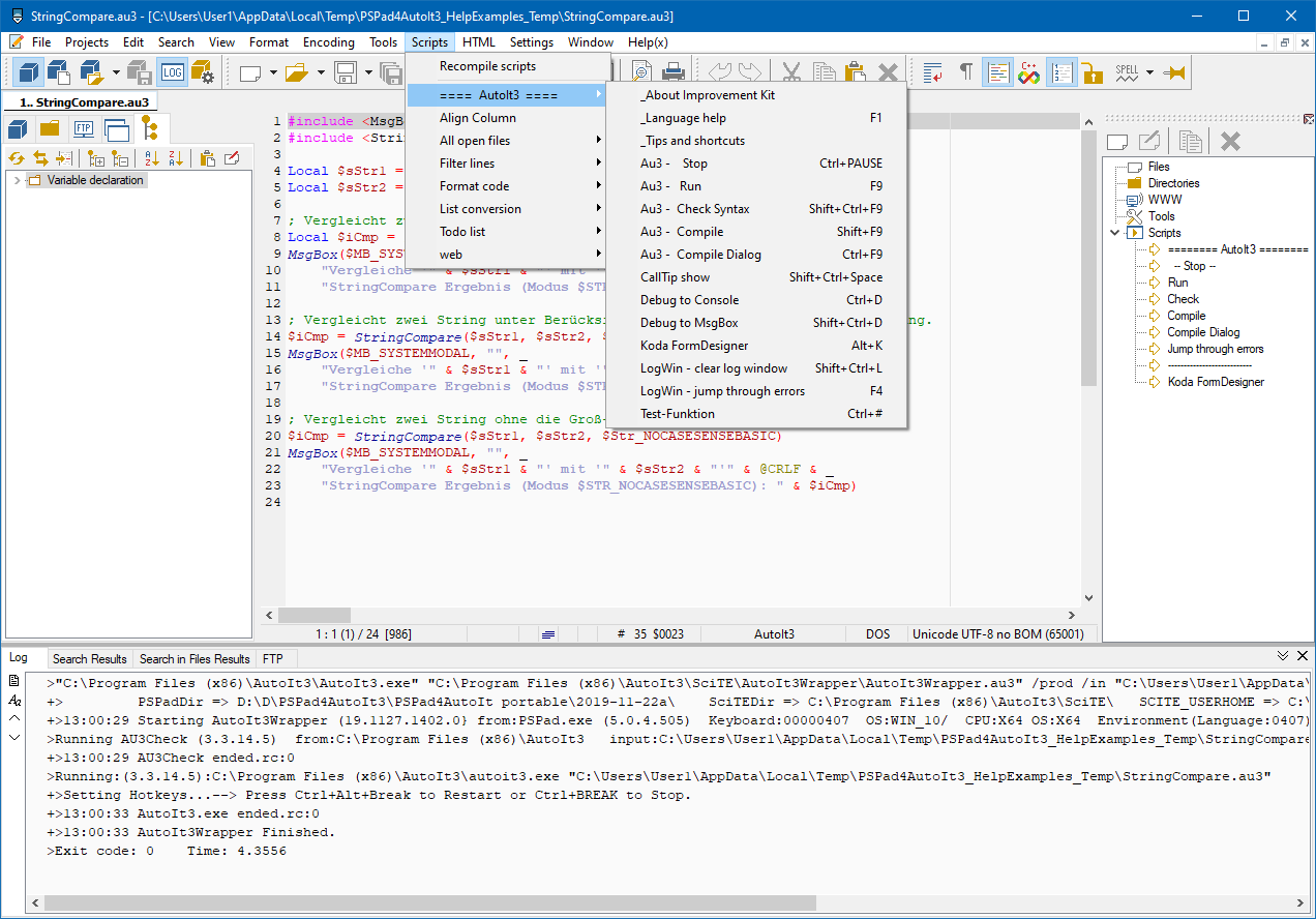
| PSPad4AutoIt3 hat sich weiterhin gut entwickelt. Die neue Version unterscheidet
sich von der vorherigen sehr stark, viele Features sind hinzugekommen. Ich werde bei Gelegenheit versuchen ein Changelog zu erstellen. Jan Fiala, der Autor von PSPad, hat viele meiner Feature Requests umgesetzt, durch die verschiedene Funktionen erst möglich wurden. Vielen Dank an Jan! Wichtige Anlaufstelle für die AutoIt-relevanten Funktionen ist im Hauptmenü das Menü "Scripts", Menüpunkt "==== AutoIt3 ====" (siehe Screenshots). Highlights dieser Version: - CallTipViewer für offiziellen AutoIt Funktionen, die in der au3.api, bzw. in der AutoIt-Hilfe stehen, werden CallTips angezeigt. - "Highlighten aller Vorkommen von selektiertem Text". Vielen Dank an Jan Fiala! |
PSPad4AutoIt3 continued to perform well. The new version is very
different from the previous one, many features have been added. I will try to create a changelog on occasion. Jan Fiala, the author of PSPad, has implemented many of my feature requests, which made various functions possible. Many thanks to Jan! Important place to go for the AutoIt-relevant functions is the menu "Scripts" in the main menu, menu item "==== AutoIt3 ====" (see screenshots). Highlights of this version: - CallTipViewer for official AutoIt functions, which can be found in the au3.api, or in the AutoIt help, CallTips are displayed. - "Highlights of all occurrences of selected text". Many thanks to Jan Fiala! |
Version 1.2.0 beta - Update
| Die größte Neuerung ist das "Killerfeature" CallTips für OUDFs. Au3Api Funktionen sind die offiziellen AutoIt Funktionen, die entweder "eingebaut" sind, oder mit AutoIt ausgeliefert werden. Kurz gesagt, alle Funktionen, die in der AutoIt Hilfe zu finden sind. Nur diese hat der CallTipViewer bisher angezeigt. OUDF steht für "eigene benutzerdefinierte Funktion", die man NICHT in der AutoIt Hilfe findet, sondern z. B. gerade selbst in einem Au3 Script geschrieben hat, oder die sich in inkludierten Au3 Scripts befinden. |
The greatest innovation is the "killer feature" CallTips for OUDFs. Au3Api functions are the official AutoIt functions, which are either "built in" or shipped with AutoIt. In short, all functions that can be found in the AutoIt help. Only these have been displayed by the CallTipViewer so far. OUDF stands for "own user defined function", which can NOT be found in the AutoIt help, but e.g. have just been written in an Au3 script, or which can be found in included Au3 scripts. |
Version 2.0.0 beta - fully portable
| Dies ist die erste voll portable Version von PSPad4AutoIt3. Es gibt eine Menge Änderungen und neue Features, z.B. - ein eigenes AutoIt3 Menü im PSPad-Hauptmenü, - die Shortcuts sind SciTE-like, - Tidy für Au3, - im CallTipViewer eine Erkennung für das Schreiben von "(", - einen Dialog zum Registrieren von Datei-Endungen mit Pau3, - einen hübschen About-Dialog im "90er Jahre Style", - der CodeExplorer kann nun zusammen mit den FavTools auf der rechten Seite angezeigt werden, ( dadurch kann das Panel auf der linken Seite komplett versteckt werden) - und vieles mehr ... Insgesamt hat sich viel getan und es lohnt sich, einen Blick darauf zu werfen. | This is the first fully portable version of PSPad4AutoIt3. There are a lot of changes and new features, e.g. - a separate AutoIt3 menu in the PSPad main menu, - the shortcuts are SciTE-like, - Tidy for Au3, - in CallTipViewer a recognition for writing "(", - a dialog for registering file endings with Pau3, - a nice about dialog in "90s style", - the CodeExplorer can now be displayed together with the FavTools on the right side, ( so the panel on the left side can be completely hidden ) - and much more ... All in all a lot has been done and it is worth to have a look |
Screenshots
Shortcuts (AutoIt-related)
| Die Shortcuts sind nun SciTE-ähnlich. | The shortcuts are now SciTE-like. |
| Shortcut | Action |
|---|---|
| F1 | Language help (AutoIt3, VBScript, ...) |
| Ctrl-Pause | Stop (for "Run"," Compile", ...) |
| F5 | Run script |
| Ctrl+F5 | Check syntax |
| F7 | Compile |
| Crtl+F7 | Compile dialog |
| F4 | LogWin jump through errors |
| F8 | LogWin show / hide |
| Ctrl+Shift+L | LogWin clear |
| Ctrl+D | Debug to console |
| Shift+Ctrl+D | Debug to MsgBox |
| Ctrl+Q | Toggle comment |
| Ctrl+Z | Undo |
| Ctrl+Y Shift+Ctrl+Z |
Redo |
| Shift+Ctrl+Space | CallTip show |
| Ctrl+Space | Autocomplete |
| Alt+Space | Clip show |
| Alt+K | Koda FormDesigner |
| Alt+T | Tidy for AutoIt3 |
| Ctrl+F2 | Show / hide tool panel |
| Shift+Ctrl+E | Show / hide code explorer |
| Shift+Ctrl+X | Show favorites |
Downloads and Installation
| Vollversion | Full version |
|---|---|
| PSPad4AutoIt3 ist nun voll portabel. Einfach das Zip herunterladen, in einen beliebigen Ordner entpacken und PSPad.exe starten. Um .au3 Dateien per Doppelklick starten zu können, kann man PSPad4AutoIt3 für die Dateiendung registrieren. Ganz einfach geht das mit dem Helfer-Dialog im PSPad Hauptmenü: "AutoIt3" / "Settings (AutoIt3)" / "Register file types" Tipp: Als portables Programm benötigt PSPad4AutoIt3 einen Ordner mit Schreibrechten. Daher nicht in einen Windows-Programmordner kopieren. |
PSPad4AutoIt3 is now fully portable. Just download the zip, unzip it to any folder and run PSPad.exe. To be able to start .au3 files with a double click, you can register PSPad4AutoIt3 for the file extension. This is easily done with the helper dialog in the PSPad main menu: "AutoIt3" "Settings (AutoIt3)" "Register file types" Tip: As a portable program PSPad4AutoIt3 needs a folder with write permissions. Therefore, do not copy it to a Windows program folder. |
| Update Pack |
|
|---|---|
| 1. Zuerst die neueste Vollversion herunterladen und entpacken! 2. Alle Dateien und Ordner aus dem Ordner "Kit" in den "PSPad4AutoIt3" Ordner entpacken (wo die PSPad.exe ist) und vorhandene Dateien überschreiben. Details siehe am Ende dieses Beitrags: "Update Pack detailed installation". |
1. First download and unpack the latest full version! 2. Unpack all files and folders from the "Kit" folder into the "PSPad4AutoIt3" folder (where the PSPad.exe is) and overwrite existing files. For details see at the end of this post: "Update Pack detailed installation". |
| Besonderer Dank für die freundliche Unterstützung geht an: | Special thanks for the friendly support goes to: |
| Jan Fiala (Author of PSPad)
Jos van der Zande (Author of AutoIt3Wrapper, Tidy, ...) alpines (suggestions, ideas, testing, design for syntax colors, develop routines) argumentum (feedback, suggestions, ideas) AspirinJunkie (RegExp pattern, ideas and code snippets) Bitnugger (suggestions, ideas and code snippets) BugFix (suggestions, ideas and code snippets) Gun-Food (for making it possible to publish the project here) LarsJ (VBScript<->AutoIt communication, …) Musashi (suggestions and ideas) |
| Danksagungen für viele weitere Mitwirkende findet man im Pau3 About-Dialog. | Credits for many other contributors can be found in the Pau3 About dialog. |
| Ich würde mich freuen, wenn ihr euch das Programm anseht und Feedback dazu schreibt. Lob, Kritik, Ideen, Tipps und Hinweise auf Bugs sind willkommen. Viel Spaß mit den neuen Features! |
I would be happy if you look at the program and write feedback about it. Praise, criticism, ideas, tips and hints on bugs are welcome. Have fun with the new features! |
Professor Bernd.
| News, Details, Info |
||
|---|---|---|
| PSPad4AutoIt3 v1.1.0 beta - Full (2020-06-09) | Info German | Info English |
| PSPad4AutoIt3 v1.2.0 beta - Update (2020-08-03) | Info German Mit "Killerfeature": CallTips für OUDFs (eigene benutzerdefinierte Funktionen) |
Info English With "killer feature": CallTips for OUDFs |
| PSPad4AutoIt3 v2.0.0 beta - fully portable (2021-04-16) | Info German | Info English |
| PSPad4AutoIt3 v2.1.0 beta - Update (2021-05-02) | Info German Neu: LogWin AutoClose |
Info English
New: LogWin AutoClose |
IDE style: hell - dunkel / light - dark
| IDE-Stil (+ Farbschema) ändern | Change IDE style (+ color scheme) |
|---|---|
| Um den IDE-Stil und das Farbschema (Code-Highlighting) zu ändern, im Haupmenü die Programm Einstellungen aufrufen und entsprechend dem folgenden Screenshot einstellen. Die folgenden beiden Farbschemas haben alpines und ich speziell für AutoIt entworfen. Meine Empfehlung: IDE-Stil "Windows" + Farbschema "ProfBernd_1b". IDE-Stil "Windows10 SlateGray" + Farbschema "ProfBernd_1b_darkish". | To change the IDE style and color scheme (code highlighting), go to the program settings in the main menu and set them according to the following screenshot. The following two color schemes were designed by alpines and me especially for AutoIt. My recommendation: IDE style "Windows" + color scheme "ProfBernd_1b". IDE style "Windows10 SlateGray" + color scheme "ProfBernd_1b_darkish". |
Update Pack detailed installation
| PSPad4AutoIt3 Update Pack
Wichtig: Vor dem Update alle PSPad-Fenster schließen! Falls das Update Pack in einen vorhandenen PSPad4AutoIt3 Ordner entpackt wird, in dem der Benutzer Einstellungen gemacht hat, bleiben normalerweise alle Einstellungen erhalten. Aber es ist immer eine gute Idee, vorher ein Backup zu machen (Kopie des PSPad4AutoIt3 Ordners). Dieses Archiv enthält nur das Improvement Kit. Um ein funktionierendes PSPad4AutoIt3 zu erhalten, folgendes druchführen: 1. Falls noch nicht vorhanden, zuerst die neueste Vollversion herunterladen und entpacken => Ordner "PSPad4AutoIt3" (enthält die PSPad.exe usw.). 2. Aus diesem Update Pack alle Dateien und Ordner aus dem Ordner "Kit" in den Ordner "PSPad4AutoIt3" entpacken (wo die PSPad.exe ist) und dabei vorhandene Dateien überschreiben. | PSPad4AutoIt3 Update Pack Important: Close all PSPad windows before the update! If the Update Pack is unpacked into an existing PSPad4AutoIt3 folder where the user has made settings, usually all settings will be preserved. But it is always a good idea to make a backup before (copy of PSPad4AutoIt3 folder). This archive contains only the Improvement Kit. To get a working PSPad4AutoIt3, do the following: 1. if not already available, first download and unpack the latest full version => folder "PSPad4AutoIt3" (contains the PSPad.exe etc.). 2. from this update pack, unzip all files and folders from the "Kit" folder into the "PSPad4AutoIt3" folder (where the PSPad.exe is), overwriting existing files. |